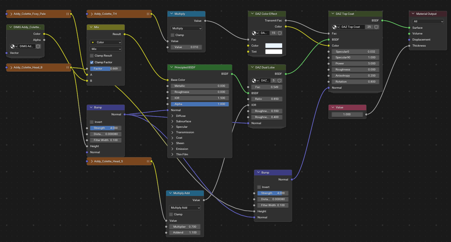
DAZ IRAY Skin Material Optimization
Example Material (Head)
Optimized Material
DAZ Dual Lobe
The "Dual Lobe" simulates skin oiliness by calculating two layers of specular highlights. The Principled BSDF can approximate this with its standard Roughness and Specular inputs.
- Locate the Texture responsible for Shine. Usually with DAZ, this is
<Character from DAZ>_<Bodypart>_S(S = Specular) - This, most of the Time flows into a Multiply Add Node
How to optimize
- Add a Invert Color Node
- Plug Color Output Socket of Shine/Specular Texture into IUnput of the new Invert Color Node
- Plug output of Invert Color Node into the Roughness INput of the Principled BSDF
- (Optional) Tweak IoR Value
DAZ Color Effect
This group is likely handling the "translucency" or Subsurface Scattering (SSS) look of the skin (making ears/nose turn red when backlit).
The Principled BSDF from Blender 4.5+ has Built-In Subsurface Scattering (SSS / 3S)
- Locate the Texture responsible for SSS, Usually with DAZ, this is <Character from DAZ>_TH
- Connect the Color Socket Output of this Node to the Subsurface Weight Input of the Principled BSDF
DAZ Top Coat
The "Top Coat" adds an extra layer of reflection, often used for wet skin, lips, or makeup.


No Comments