Skip to main content
Knowledgebase
View All
Search
Shelves
Books
Log in
Info
Content
Books
Blender Shading
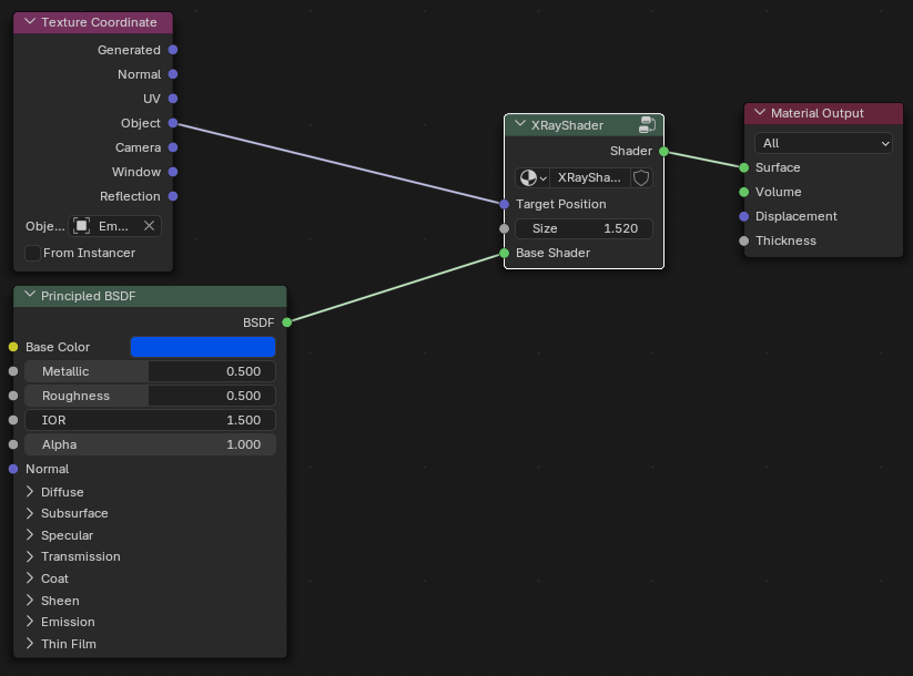
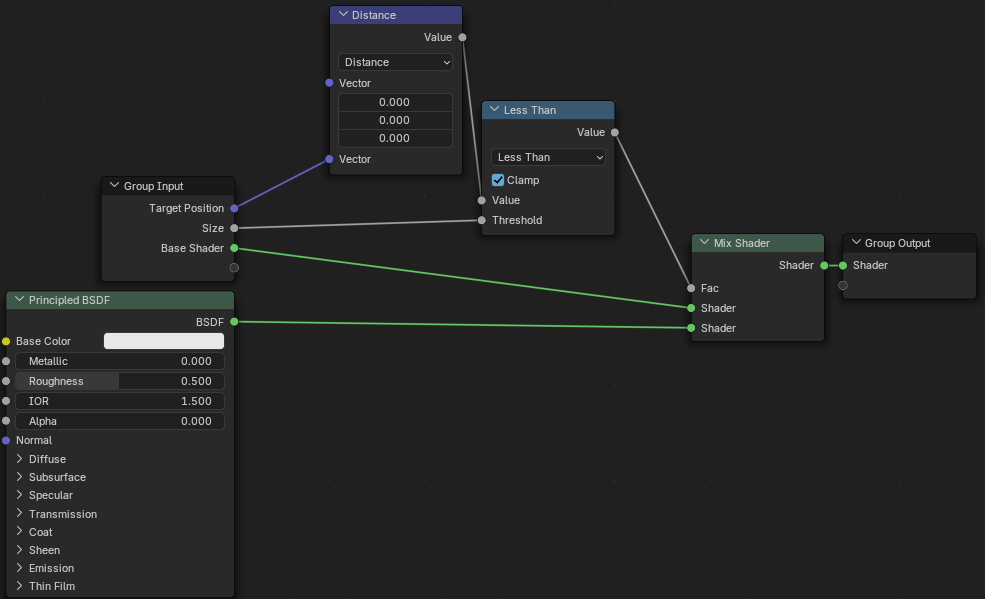
X-Ray/Cutaway Shader
X-Ray/Cutaway Shader
Enter section select mode
Next
Two-Way Glass Shader
No Comments
Back to top
No Comments